Iklan 300x250

39 visual studio database diagram

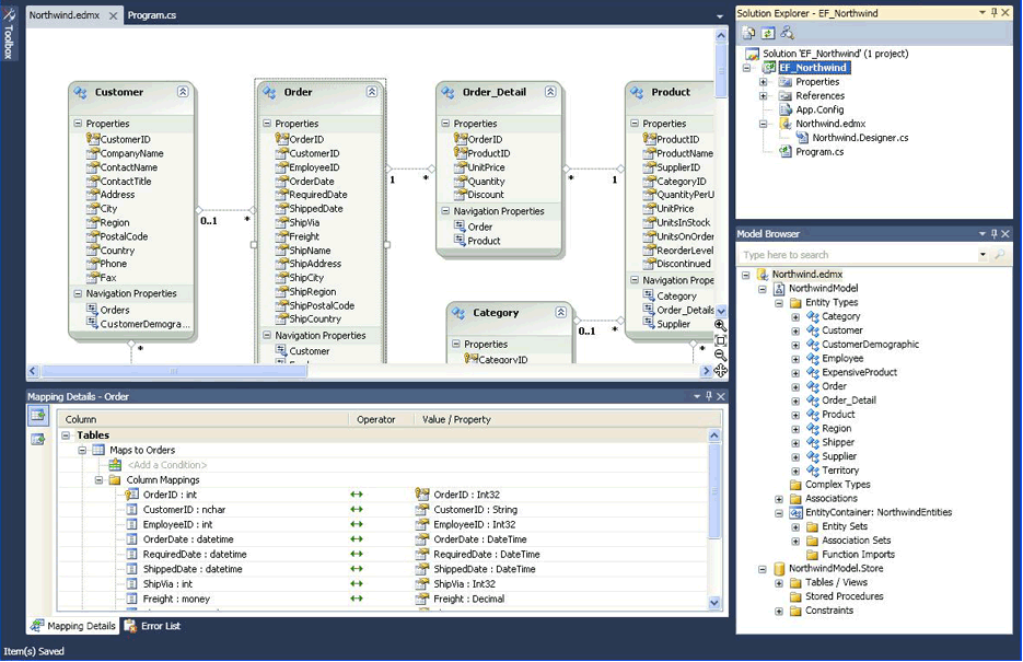
sql - How to create a database diagrams in visual studio ... 2021-05-10 · sql database visual-studio-code rdbms diagram. Share. Follow edited May 10, 2021 at 0:01. isapir. 17.1k 9 9 gold badges 97 97 silver badges 106 106 bronze badges. asked Jul 6, 2020 at 17:31. NVS NVS. 111 1 1 gold badge 1 1 silver badge 4 4 bronze badges. 2. 2. Check this extension out. – Parth Shah. Jul 6, 2020 at 17:36 . there is also SQLite/SQL Server … [SOLVED] => How to view database diagram in a Code First ... Install Entity Framework Power Tools Beta 4, restart Visual Studio, right-click on the context in your solution view and you'll see a new 'Entity Framework' option in the context menu.Select 'View Entity Data Model' to see a beautiful visual database diagram in Visual Studio. Voilรƒ ! Entity Framework 6 Power Tools: Link

How to Document SQL Server Database Using Visual Studio ... Every point in the diagram has a reference in the paragraphs below. It is marked with a number in the brackets. The flow of the data looks like this: Every step in the diagram has a reference in the paragraphs below, in the brackets. Create Database Project. First, you have to create Database Project in Visual Studio. To achieve this, follow ...

Visual studio database diagram

Visual studio database diagram

EF Core Power Tools - Visual Studio Marketplace Useful design-time DbContext features, added to the Visual Studio Solution Explorer context menu. When right-clicking on a C# project, the following context menu functions are available: Reverse Engineer - Generates POCO classes, derived DbContext and mappings for an existing SQL Server, SQLite, Postgres, MySQL, or Oracle database, a SQL Server Database project … Keyboard shortcuts - Visual Studio (Windows) | Microsoft Docs 2022-03-30 · For more information about accessibility in Visual Studio, see Accessibility tips and tricks and How to: Use the ... or Shift+Delete [Sequence Diagram, UML Activity Diagram, Layer Diagram] or Ctrl+Delete [Class Diagram] Edit.Delete: Find: Ctrl+F: Edit.Find: Find all references : Shift+F12: Edit.FindAllReferences: Find in files: Ctrl+Shift+F: Edit.FindinFiles: Find next: F3: … ERD Preview - Visual Studio Marketplace Extension for Visual Studio Code - An extension for Visual Studio Code to preview erd(.er) files

Visual studio database diagram. Database Diagram - Available Again in SQL Server ... Database Diagram was one of the most popular features of SQL Server Management Studio (SSMS). This feature was available in SSMS till version 17.9. However, the same was removed by Microsoft in version 18.0. Reverse Engineer SQL Server Databases with Visual Studio The Visual Studio database project publishing process determines that the only difference between the Azure SQL database and the desired state is one column in one table. It generates a script that alters the table and adds the column. Summary. Visual Studio is a modern-day development tool that can be easily integrated with Azure DevOps. The ... How To Connect To Database In Visual Studio? - rkimball.com This can be done in Visual Studio with table diagrams in xsd format. Click the View > SQL Server Object Explorer menu item to see the desired rows of SQL database objects. Views, tables, etc. can be viewed through user credentials. SQL Server Database Diagram Tool in Management Studio In SSMS under the database WideWorldImporters, right click "Database Diagrams" and select "New Database Diagram". Step 2 - From Database Diagram - Select a table From the Database Diagrams tool dialog scroll and select Invoice table. Press Add and then Close. Step 3 - From Database Diagram - Add Related tables

Create a Database Model (also known as Entity Relationship ... In Visio, with the Database Model Diagram template, you can create a new model or reverse engineer an existing database into a model. Newer versions 2010 2007 This article describes how to create a database model and what you can do with the model after you create it. Note: The Database Model diagram is only available in certain versions of Visio. sql - How to open database diagram in Visual Studio 2017 ... Database diagrams in xsd format can be opened in Visual Studio. I Created and worked with Database Diagram xsd format using Visual Studio 2019 (can do same in VS 2017) in the following manner: - Open Visual Studio and create a new C# console application (you can also use VB) Class Diagrams missing in Visual Studio 2019 - MAKOLYTE 1. In Visual Studio click Tools > Get Tools and Features… 2. Close Visual Studio. 3. In Visual Studio Installer: Click Individual components Search for Class Designer Select Class Designer Click Modify 4. Wait for it to finish installing, and then launch Visual Studio. Now you'll be able to add Class Diagram items again. Use Visual Studio to create Database Diagrams. Visual ... The good news is that you can use Visual Studio with the same set of features to create Database diagrams. Here are the steps. a) Open Visual Studio and open Server Explorer (CTRL + W + L is the Keyboard shortcut) b) Open the SQL Server Data connection that you have added. c) Right-click on Database Diagrams

ERD Editor - Visual Studio Marketplace vuerd-vscode. vuerd Entity-Relationship Diagram Editor vscode extension. ERD. Usage Webview API. Create [any_filename].vuerd.json. Open the file and click the Vuerd icon in the upper right corner of the Editor window or right click on file -> Open editor. Custom Editor API Create Multiple Diagrams for EDM in Entity Framework The Entity Data Model (EDM) for the large database displays all the entities into a single visual designer. This makes it difficult to organize and identify entities on the designer. Visual Studio (2012/2015/2017) provides a facility to split the visual representation of an Entity Data Model into multiple diagrams. How to use Visual Studio Code as Your Diagram Tool - YouTube Hey everyone. This video shows you how to use our favorite editor, vscode, to create any type of diagram you want. This is super useful for things like Ent... How to install Visual Studio Gallery extensions from ... 2015-06-01 · Now, team members use various extensions available from Visual Studio Gallery and it would be great if they could script their installation when provisioning the machine. If nothing nuget based exists, I guess we could get dirty and use wget to fetch vsix and extract it manually to the proper directory, but I don't know if the download links in VS Gallery are …

8 Best Database Diagram Tools & Design Software for 2022 ...

8 Best Database Diagram Tools & Design Software for 2022 ...

Create a New Database Diagram - Visual Database Tools ... 2021-09-10 · The tables are displayed graphically in the new database diagram. You can continue to add or delete tables, modify the existing tables, and alter table relationships until the new database diagram is complete. See Also. Work with Database Diagrams (Visual Database Tools) Understand Database Diagram Ownership (Visual Database Tools)

SQL Server Database Diagram Tool in Management Studio

SQL Server Database Diagram Tool in Management Studio

Database diagrams - IntelliJ IDEA Help Database diagrams graphically show the structure of the database and relations between database objects. You can generate a diagram for a data source, a schema, or a table. To create relations between database objects, consider using primary and foreign keys. You can save the generated diagrams in two formats: UML and PNG.

database - Generating ERD diagrams within Visual Studio ...

database - Generating ERD diagrams within Visual Studio ...

Database Diagram Tool for SQL Server: Design Database ER ... dbforge studio for sql server comes with an advanced er diagram design tool aimed at designing database schema diagrams and visualizing your database as an entity relationship diagrams (erd). dbforge database diagram designer combines database diagram, database modeling, and table designer utilities to help you effectively perform various …

ER Diagram (MS SQL Server) | MSSQL Tutorial

ER Diagram (MS SQL Server) | MSSQL Tutorial

Creating a Database Schema | Database Access with Visual ... Creating Database Diagrams. A database diagram is a visual representation of the tables in a database. You can use the diagramming features provided by SQL Server to create tables and the relationships between them visually. To create a database diagram in Visual Studio.NET's Server Explorer, do the following.

How to store a SQL Server database diagram into a file and ...

How to store a SQL Server database diagram into a file and ...

Visual Studio 11 Database Diagrams I'm evaluating the new Visual Studio 11 and created a db with a couple of tables. I've tried everything I can think of but can't get a database diagram node to show up in Server Explorer. I've used diagrams to design my databases in VS 2005, 2008 and 2010 and would be lost if this feature is not available in 11.

Query and View Designer Tools - Visual Database Tools ...

Query and View Designer Tools - Visual Database Tools ...

How to Create Database Diagrams in SQL Server 2019 - YouTube Create Database Diagrams in SSMS 18

Getting started with SQL Server database diagrams

Getting started with SQL Server database diagrams

Visual Studio Feedback Visual Studio Feedback

What's the Best ER Diagram Tool for SQL Server? | Vertabelo ...

What's the Best ER Diagram Tool for SQL Server? | Vertabelo ...

Entity Data Modeling with Visual Studio | James Serra's Blog Open Visual Studio Create a project or open an existing project (must be Visual Basic, Visual C# project, or Console Application) Right-click the project and choose Add -> New Item… Under Visual C# Items select "Data" Select the template "ADO.NET Entity Data Model" Give it a name and click "Add" Select "Generate from database" or "Empty model"

Pour One Out for Database Diagrams, and Good Riddance - Brent ...

Pour One Out for Database Diagrams, and Good Riddance - Brent ...

Open Database Diagram Designer - Visual Database Tools ... The Database Diagram Designer is a visual tool that allows you to design and visualize a database to which you are connected. When designing a database, you can use Database Designer to create, edit, or delete tables, columns, keys, indexes, relationships, and constraints.

Create a database and add tables - Visual Studio (Windows ...

Create a database and add tables - Visual Studio (Windows ...

Display data types in a database model diagram Open the database model diagram. On the Database tab, in the Manage group, click Display Options. In the Database Document Options dialog box, click the Table tab, and then, under Data types, click Show physical or Show portable. Click OK.

Relational Database Design Examples | SQL Server Database ...

Relational Database Design Examples | SQL Server Database ...

SQL Server Data Tools | Visual Studio - Visual Studio Viewing and editing data in a table is the most frequent task for developers but it usually requires writing a query. With Visual Studio, view and edit data in a tabular grid, filter the grid using a simple UI and save changes to your database with just a few clicks. Schema and Data Compare Diff your database

net - Open Database Schema in Visual Studio 2013 - Stack Overflow

net - Open Database Schema in Visual Studio 2013 - Stack Overflow

ERD Preview - Visual Studio Marketplace Extension for Visual Studio Code - An extension for Visual Studio Code to preview erd(.er) files

ER Diagram (MS SQL Server) | MSSQL Tutorial

ER Diagram (MS SQL Server) | MSSQL Tutorial

Keyboard shortcuts - Visual Studio (Windows) | Microsoft Docs 2022-03-30 · For more information about accessibility in Visual Studio, see Accessibility tips and tricks and How to: Use the ... or Shift+Delete [Sequence Diagram, UML Activity Diagram, Layer Diagram] or Ctrl+Delete [Class Diagram] Edit.Delete: Find: Ctrl+F: Edit.Find: Find all references : Shift+F12: Edit.FindAllReferences: Find in files: Ctrl+Shift+F: Edit.FindinFiles: Find next: F3: …

sql - How to open database diagram in Visual Studio 2017 ...

sql - How to open database diagram in Visual Studio 2017 ...

EF Core Power Tools - Visual Studio Marketplace Useful design-time DbContext features, added to the Visual Studio Solution Explorer context menu. When right-clicking on a C# project, the following context menu functions are available: Reverse Engineer - Generates POCO classes, derived DbContext and mappings for an existing SQL Server, SQLite, Postgres, MySQL, or Oracle database, a SQL Server Database project …

How to Document SQL Server Database Using Visual Studio 2015 ...

How to Document SQL Server Database Using Visual Studio 2015 ...

Getting started with SQL Server database diagrams

Getting started with SQL Server database diagrams

sql - Generating entity relationship diagram in Visual Studio ...

sql - Generating entity relationship diagram in Visual Studio ...

How to Document SQL Server Database Using Visual Studio 2015 ...

How to Document SQL Server Database Using Visual Studio 2015 ...

Entity Framework Visual Editor - Visual Studio Marketplace

Entity Framework Visual Editor - Visual Studio Marketplace

ERD Preview - Visual Studio Marketplace

ERD Preview - Visual Studio Marketplace

Solved Please make a Database Schema of This Class Diagram ...

Solved Please make a Database Schema of This Class Diagram ...

Getting started with SQL Server database diagrams

Getting started with SQL Server database diagrams

Database Diagram Tool for SQL Server: Design Database ER Diagrams

Database Diagram Tool for SQL Server: Design Database ER Diagrams

Database Diagram Support Objects cannot be Installed - no valid owner

Database Diagram Support Objects cannot be Installed - no valid owner

SQL Relationships - Web Tutor

SQL Relationships - Web Tutor

Create a Database Diagram Using dbForge Database ER Diagram ...

Create a Database Diagram Using dbForge Database ER Diagram ...

1: The tables on Local Database (Visual Studio, 2019 ...

1: The tables on Local Database (Visual Studio, 2019 ...

Free database diagraming tools

Free database diagraming tools

sql - How to open database diagram in Visual Studio 2017 ...

sql - How to open database diagram in Visual Studio 2017 ...

Design Database Diagrams - Visual Database Tools | Microsoft Docs

Design Database Diagrams - Visual Database Tools | Microsoft Docs

c# - How to create a database diagram for SQL Server in ...

c# - How to create a database diagram for SQL Server in ...

What's the Best ER Diagram Tool for SQL Server? | Vertabelo ...

What's the Best ER Diagram Tool for SQL Server? | Vertabelo ...

How To Create Database Project In Visual Studio 2015

How To Create Database Project In Visual Studio 2015

How to create ER diagram for existing SQL Server database ...

How to create ER diagram for existing SQL Server database ...

SQL Server Database Diagram Tool in Management Studio

SQL Server Database Diagram Tool in Management Studio

c# - Visual Studio 2012 Database Diagram? - Stack Overflow

c# - Visual Studio 2012 Database Diagram? - Stack Overflow

ER Diagram & SQL Database Tool : DbSchema

ER Diagram & SQL Database Tool : DbSchema

Best Database design tools for Forward and Reverse ...

Best Database design tools for Forward and Reverse ...

Database Diagram Tool for SQL Server: Design Database ER Diagrams

Database Diagram Tool for SQL Server: Design Database ER Diagrams

0 Response to "39 visual studio database diagram"

Post a Comment

Iklan Atas Artikel

Iklan Tengah Artikel 1

Iklan Tengah Artikel 2

Iklan Bawah Artikel